|
|
|
Problem
Statement |
|
|
Generally,
the
Despatch Advice enables one Shipper to provide information about the
content of a shipment to one Receiver. Specifically, the
Despatch Advice serves as a link to a prior agreement between Shipper
and
Receiver and is applicable to one or many Receiver destination points
from one Shipper launch point. Furthermore, the Despatch
Advice may be used to indicate the despatch of goods being returned by
the
Receiver. The Despatch Advice may be utilized downstream
between retailers, suppliers, 3PLs, carriers and manufacturers as well
as
upstream between manufacturers, 3PLs and material suppliers.
|
|
|
Objective |
|
|
The
objective of the Despatch Advice is:
- To
facilitate the receipt of goods
- To
make the
despatch advice applicable to a replenishment scenario where there is
no link to an order but to a contract or other kind of agreement.
- To
make the
despatch advice applicable to multiple destination points
- To
provide
more detailed information about the shipment as well as the content of
a shipment from a shipper and if applicale the shipper’s warehouse to
the receiver and his warehouse
- To
make the despatch advice applicable for the despatch of goods being
returned
|
|
|
Audience |
|
|
Retailers,
manufacturers, warehouses, material suppliers, carriers and any other
third party such as a logistic service or 3PL provider involved in the
despatch and receipt of goods.
|
|
|
Business
Context
|
|
|
Industry:
All
Geopolitical:
Global
Product:
All
Process:
Deliver
System
Capabilities:
EAN.UCC
Official
Constraints: None
|
|
|
Business
Transaction View
|
|
|
The
Despatch
Advice must contain certain information, in line item format, to convey
comparative information to the Receiver. The Despatch Advice
therefore will provide for the identification of the individual lines
within the Despatch Advice by line sequence number. The
Despatch
Advice may provide for a reference to other related documents, such as
the Order, Delivery Note and Consignment. The Despatch Advice
may
also include a reference to a contract and may include the line
sequence numbers from the documents Order, Delivery Note, Consignment
and Contract.
|
|
|
Business Transaction Use Case
Diagram |
|
|

|
|
|
Use Case
Description
|
|
|
| Use
Case Name: |
Generate
Despatch Advice |
| Use
Case Description: |
Describes
a complete process
whereby a Shipper generates a Despatch Advice based on information
about the order and the product. |
| Actors: |
Receiver
and Shipper |
| Preconditions: |
Master
data alignment of locations (GLNs) and products (GTINs). |
| Postconditions: |
Check
of the received physical goods with the information of the Despatch
Advice and the check of the state of the goods themselves. |
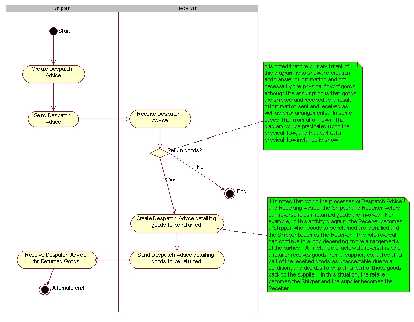
| General
Scenario: |
- Shipper
issues the Despatch Advice containing the information of the actual
physical shipment.
- Receiver
receives Despatch Advice.
- If
necessary, Receiver creates and sends Despatch Advice to Shipper
indicating returned goods. *See role reversal note in
activity and sequence diagrams.
|
|
|
|
Business
Transaction Activity Diagram(s) |
|
|

|
|
|
Business Transaction Sequence
Diagram(s)
|
|
|

|
|