XML Standards > Message > Introduction   
 
Introduction
 



Problem Statement

Generally, the Despatch Advice enables one Shipper to provide information about the content of a shipment to one Receiver.  Specifically, the Despatch Advice serves as a link to a prior agreement between Shipper and Receiver and is applicable to one or many Receiver destination points from one Shipper launch point.  Furthermore, the Despatch Advice may be used to indicate the despatch of goods being returned by the Receiver. The Despatch Advice may be utilized downstream between retailers, suppliers, 3PLs, carriers and manufacturers as well as upstream between manufacturers, 3PLs and material suppliers. 



Objective

The objective of the Despatch Advice is:
  • To facilitate the receipt of goods
  • To make the despatch advice applicable to a replenishment scenario where there is no link to an order but to a contract or other kind of agreement.
  • To make the despatch advice applicable to multiple destination points
  • To provide more detailed information about the shipment as well as the content of a shipment from a shipper and if applicale the shipper’s warehouse to the receiver and his warehouse
  •  To make the despatch advice applicable for the despatch of goods being returned



Audience

Retailers, manufacturers, warehouses, material suppliers, carriers and any other third party such as a logistic service or 3PL provider involved in the despatch and receipt of goods.



Business Context


Industry: All
Geopolitical: Global
Product: All
Process: Deliver
System Capabilities: EAN.UCC
Official Constraints: None



Business Transaction View


The Despatch Advice must contain certain information, in line item format, to convey comparative information to the Receiver.  The Despatch Advice therefore will provide for the identification of the individual lines within the Despatch Advice by line sequence number.  The Despatch Advice may provide for a reference to other related documents, such as the Order, Delivery Note and Consignment.  The Despatch Advice may also include a reference to a contract and may include the line sequence numbers from the documents Order, Delivery Note, Consignment and Contract.



Business Transaction Use Case Diagram

Use Case Diagram


Use Case Description


Use Case Name: Generate Despatch Advice
Use Case Description: Describes a complete process whereby a Shipper generates a Despatch Advice based on information about the order and the product.
Actors: Receiver and Shipper
Preconditions: Master data alignment of locations (GLNs) and products (GTINs).
Postconditions: Check of the received physical goods with the information of the Despatch Advice and the check of the state of the goods themselves.
General Scenario:
  1. Shipper issues the Despatch Advice containing the information of the actual physical shipment.
  2. Receiver receives Despatch Advice.
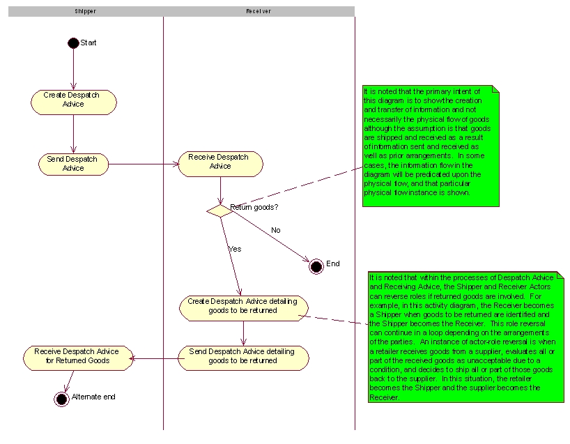
  3. If necessary, Receiver creates and sends Despatch Advice to Shipper indicating returned goods.  *See role reversal note in activity and sequence diagrams.



Business Transaction Activity Diagram(s)

Business Transaction Activity Diagram(s)


Business Transaction Sequence Diagram(s)


picture

 
  Date Of Publication: 01.06.2007





 
  Copyright © Deutsche Bundesbank All rights reserved Optimised for 1024 x 768 pixel